KI in Business ERP
KI in der Holzbranche: Weniger Papierkram, mehr Fokus aufs Handwerk! Durch smarte Dokumentenverarbeitung mit Business ERP und KI-Technologie reduziert Borm manuelle Aufgaben – für mehr Effizienz, bessere Datenqualität und zufriedene Mitarbeitende.
Künstliche Intelligenz in der Holzbranche: Ein Effizienzsprung fürs KMU
Die Holzbranche steht wie viele andere Industrien vor der Herausforderung, ihre Prozesse zu optimieren und gleichzeitig die Flexibilität zu bewahren. Gerade in unserer Holzbranche gibt es eine Vielzahl an administrativen Aufgaben, die Zeit und Ressourcen binden. Hier kommt die künstliche Intelligenz (KI) ins Spiel, die in der Lage ist, repetitive Arbeitsprozesse zu übernehmen und dabei nicht nur die Effizienz zu steigern, sondern auch die Qualität zu sichern. Künstliche Intelligenz repräsentiert in der modernen Geschäftswelt weit mehr als nur einen technologischen Fortschritt. Durch die Integration eines KI-Tools in Business ERP stellt Borm einen äusserst innovativen Ansatz zur gezielten Nutzung von KI in Prozessen des Holzhandwerks zur Verfügung. Das Resultat ist eine signifikante Reduktion manuellerTätigkeiten in der Dokumentverarbeitung, welche es den Mitarbeitenden erlaubt, sich auf ihre Kernkompetenzen zu konzentrieren.
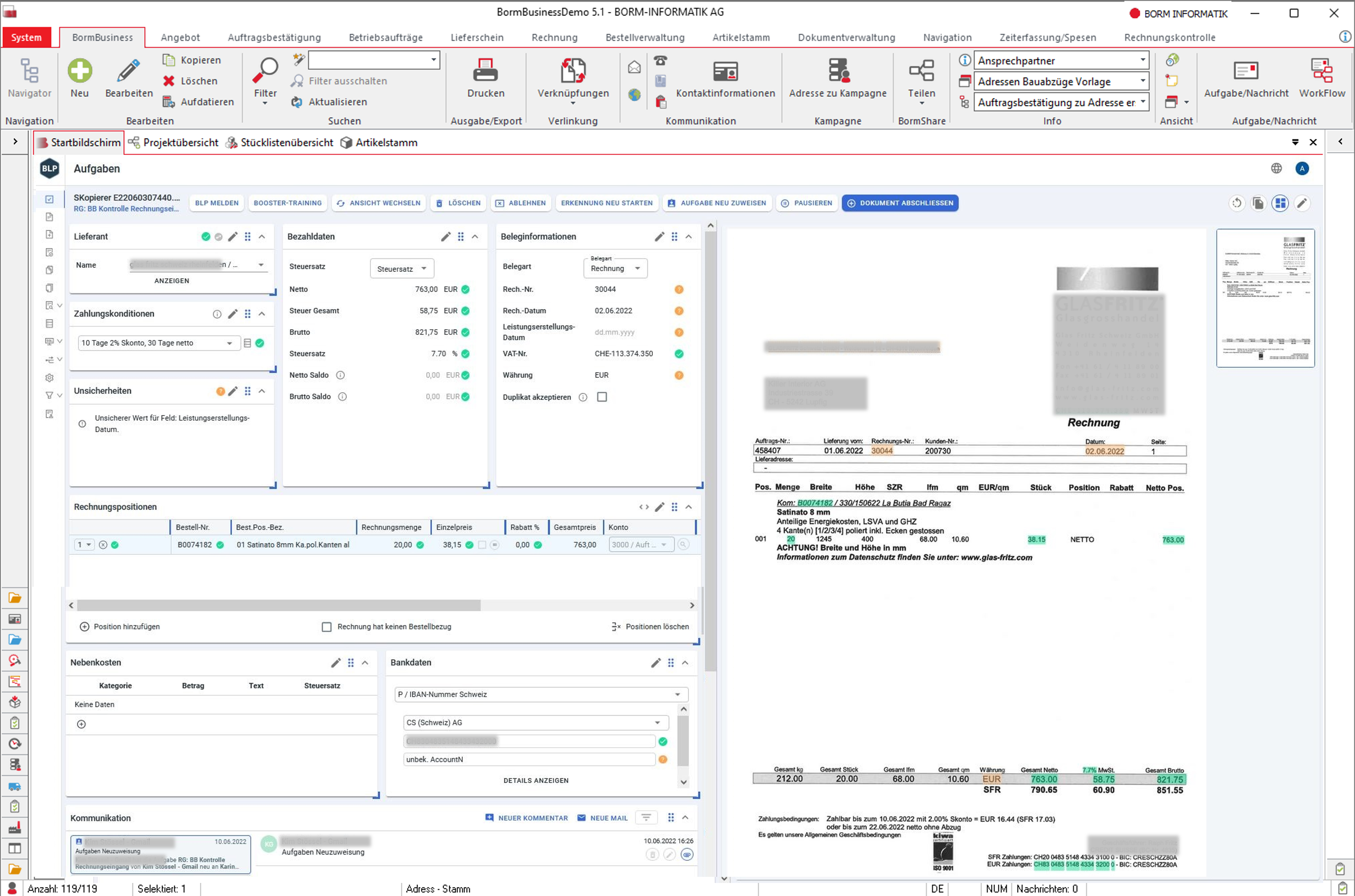
Die integrierte KI-Funktionalität in Business ERP spezialisiert sich in diesem Beispiel auf die Analyse von Geschäftsdokumenten wie Auftragsbestätigungen, Lieferscheinen und Rechnungen, die mit Hilfe des KI-Tools direkt in Business ERP verarbeitet werden. Die KI-Technologie analysiert und vergleicht Dokumente und ermöglicht so eine autonome Verarbeitung der Dokumentinhalte. Dadurch wird jedem Dokumenteneintrag automatisch die entsprechende Position im Betriebsauftrag zugewiesen, ohne dass manuelle Abgleiche erforderlich sind. Das System lernt kontinuierlich dazu und verbessert seine Fähigkeiten, indem es bereits verarbeitete Daten auf neue Anwendungen überträgt. Dies ermöglicht eine immer weiter fortschreitende Automatisierung der Prozesse. Die Verbindung zu Business ERP ermöglicht es der KI-Software, stets auf aktuelle Unternehmensdaten zuzugreifen und dadurch selbst bei kleinen Datenmengen eine stabile Datenanalyse durchzuführen. Die dabei verwendete KI-Funktionalität stammt aus einer Forschung der ETH Zürich und ist einzigartig im Einsatzgebiet der Analyse in Tabellenstrukturen, wie sie in einem ERP-System vorhanden sind.

Automatisierter Dokumentworkflow mittels KI-Analyse von Auftragsbestätigungen, Lieferscheinen und Rechnungen.
Mehr als nur Geschwindigkeit: Qualität und Kontrolle
In der praktischen Anwendung bei Unternehmen aus der Branche werden jährlich tausende von Dokumenten teilautomatisiert verarbeitet, was den gesamten Dokumentenprozess von der Verarbeitung der Auftragsbestätigung bis zur Zahlung erheblich vereinfacht. Die Qualität und Kontrolle der Informationsverarbeitung verbessern sich stetig. Informationen wie Status, Termine oder Preise werden präzise gespeichert und für nachgelagerte Prozesse aufbereitet, was eine erhebliche Steigerung der Informationsqualität mit sich bringt und den Mitarbeitenden eine bessere Kontrolle über ihre Arbeitsabläufe ermöglicht.
KI als Partner, nicht als Ersatz
Es ist wichtig zu betonen, dass die KI in diesem Kontext nicht darauf abzielt, menschliche Arbeitskräfte zu ersetzen, sondern vielmehr als unterstützendes Werkzeug dient, das gezielt eingesetzt wird, um Teilprozesse zu automatisieren und die Arbeitslast zu reduzieren. Eine vollständige Automatisierung würde in vielen Fällen fehlschlagen, da schlichtweg zu viel Varianz in den Prozessen enthalten ist.
Bereits kurz nach der Einführung war der KI-unterstützte Prozess schneller als zuvor analog. Status und Termine können stets überwacht und nachvollzogen werden.
Andreas Strasser, EDV / Projektsupport, Killer interior AG